OPC DA 协议
2025年12月11日大约 5 分钟
OPC DA 协议
1. OPC DA
OPC DA (OPC Data Access) 是工业自动化领域的一种通信协议标准,属于经典 OPC(OLE for Process Control)技术的核心部分。它的主要目标是实现 Windows 环境下工业设备与软件(如 SCADA、HMI、数据库)之间的实时数据交互。OPC DA 基于 COM / DCOM 实现,是一个轻量级的协议,分为服务器和客户端两个角色。
- 服务器: 可以视为一个 Item 的池,存储各个实例的最新数据及其状态。所有 item 只能在服务器端管理,客户端只能读写数据,无权操作元信息。

- 客户端: 连接服务器后,需要自定义一个组(这个组仅与客户端有关),并创建服务器的同名 item,然后可以对自身已创建的 item 进行读写。

2. OPC DA Sink
IoTDB (V2.0.5.1及以后的V2.x版本支持) 提供的 OPC DA Sink 支持将树模型数据推送到本地 COM 服务器的插件,它封装了 OPC DA 接口规范及其固有复杂性,显著简化了集成流程。OPC DA Sink 推送数据流图如下所示。

2.1 SQL 语法
---- 注意这里的 clsID 需要替换为自己的 clsID
create pipe opc (
'sink'='opc-da-sink',
--- 'opcda.progid'='opcserversim.Instance.1'
'opcda.clsid'='CAE8D0E1-117B-11D5-924B-11C0F023E91C'
);2.2 参数介绍
| 参数 | 描述 | **取值范围 ** | 是否必填 |
|---|---|---|---|
| sink | OPC DA SINK | String: opc-da-sink | 必填 |
| sink.opcda.clsid | OPC Server 的 ClsID(唯一标识字符串)。建议使用 clsID 而非 progID。 | String | 和 progId 二选一 |
| sink.opcda.progid | OPC Server 的 ProgID,如果有 clsID,优先使用 clsID。 | String | 和 clsID 二选一 |
2.3 映射规范
使用时,IoTDB 将会将自身的树模型最新数据推送到服务器,数据的 itemID 为树模型下的时间序列的全路径,如 root.a.b.c.d。注意根据 OPC DA 标准,客户端无权直接在 server 侧创建 item,因此需要服务器提前将 IoTDB 的时间序列以 itemID 和对应数据类型的格式创建为 item。
- 数据类型对应如下表所示。
| IoTDB | OPC-DA Server |
|---|---|
| INT32 | VT_I4 |
| INT64 | VT_I8 |
| FLOAT | VT_R4 |
| DOUBLE | VT_R8 |
| TEXT | VT_BSTR |
| BOOLEAN | VT_BOOL |
| DATE | VT_DATE |
| TIMESTAMP | VT_DATE |
| BLOB | VT_BSTR(Variant 不支持 VT_BLOB,因此用 VT_BSTR 替代) |
| STRING | VT_BSTR |
2.4 常见错误码
| 符号 | 错误码 | 描述 |
|---|---|---|
| OPC_E_BADTYPE | 0xC0040004 | 服务器无法在指定格式/请求的数据类型与规范数据类型之间转换数据。即服务器的数据类型与 IoTDB 的注册类型不一致。 |
| OPC_E_UNKNOWNITEMID | 0xC0040007 | 在服务器地址空间中未定义该条目ID(添加或验证时),或该条目ID在服务器地址空间中已不存在(读取或写入时)。即 IoTDB 的测点在服务器内没有对应的 itemID。 |
| OPC_E_INVALIDITEMID | 0xC0040008 | 该 itemID不符合服务器的语法规范。 |
| REGDB_E_CLASSNOTREG | 0x80040154 | 未注册类 |
| RPC_S_SERVER_UNAVAILABLE | 0x800706ba | RPC服务不可用 |
| DISP_E_OVERFLOW | 0x8002000a | 超过类型的最大值 |
| DISP_E_BADVARTYPE | 0x80020005 | 类型不匹配 |
2.5 使用限制
- 仅支持 COM,且仅能在 Windows 上使用
- 重启后可能会推送少部分旧数据,但是最终会推送新数据
- 目前仅支持树模型数据。
3. 使用步骤
3.1 前置条件
- Windows 环境,版本 >= 8
- IoTDB 已安装且可正常运行
- OPC DA Server 已安装
- 以 Simple OPC Server Simulator 为例

- 双击某项,可以修改该项的名字(itemID),数据,数据类型等各个信息。
- 右键某项,可以删除该项、更新值、以及新建项。

- OPC DA Client 已安装
- 以 KepwareServerEX 的 quickClient 为例
- 在 Kepware 中可以如下打开 OPC DA Client


3.2 配置修改
修改 server 配置,以避免 IoTDB 的写入 client 与 Kepware 的读取 client 连接到两个不同的实例而无法调试。
- 首先按 Win+R 键,在运行菜单内输入
dcomcnfg,打开 dcom 的组件配置:

- 点击组件服务 -> 计算机 -> 我的电脑 -> DCOM 配置,找到
AGG Software Simple OPC Server Simulator,右键“属性”:

- 在
标识内,将用户账户改为交互式用户。注意这里不要为启动用户,否则可能导致两个 client 分别启动不同的 server 实例。

3.3 clsID 获取
- 方式一:通过 DCOM 配置 获取
- 按 Win+R 键,在运行菜单内输入
dcomcnfg,打开 dcom 的组件配置; - 点击组件服务 -> 计算机 -> 我的电脑 -> DCOM 配置,找到
AGG Software Simple OPC Server Simulator,右键“属性”。 - 在
常规中可以获取该应用程序的 clsID,用于之后 opc-da-sink 的连接,注意不带大括号

- 方式二:clsID 与 progID 也可以直接在 server 里获取
- 点击
Help>Show OPC Server Info

- 弹窗中即可显示

3.4 写入数据
3.4.1 DA Server
- 在 DA Server 内新建项,与 IoTDB 的待写入项的 name 与 type 保持一致

- 在 Kepware 中连上该 server:

- 右键服务器新建组,组名任意:


- 右键新建 item,item 的名字为之前创建的名字



3.4.2 IoTDB
- 启动 IoTDB
- 创建 Pipe
create pipe opc ('sink'='opc-da-sink', 'opcda.clsid'='CAE8D0E1-117B-11D5-924B-11C0F023E91C')- 注意:如果创建失败,提示
Msg: org.apache.iotdb.jdbc.IoTDBSQLException: 1107: Failed to connect to server, error code: 0x80040154,则可以参考该解决方案进行处理:https://opcexpert.com/support/0x80040154-class-not-registered/
- 创建时间序列(如果已开启自动创建元数据,则本步骤可以省略)
create timeseries root.a.b.c.r string;- 插入数据
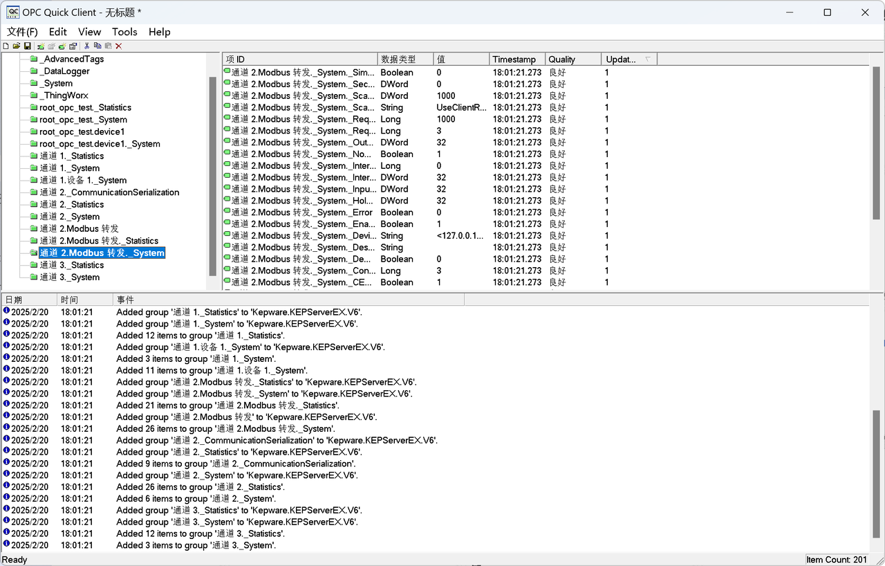
insert into root.a.b.c (time, r) values(10000, "SomeString")3.5 验证数据
查看 Quick client 的数据,应该已经得到更新。
